NetFlow Analyzer | 高级安全分析模块(ASAM)


spacer spacer spacer
spacer

网络安全视图

高级安全分析模块

Network security snapshot
安全快照

"安全快照"可以根据用户选择的时间段进行分类,为您提供故障分类明细。用户可以选择查看各个时间段的事件。 每一个分类都有一个饼状图和时间分布图,让您更容易理解该分类中每一个故障的情况。时间分布图显示相应时间的曲线图和时间号。您可以在图表上点击并拖动鼠标指针放大/选择一个时间查看指定时间的故障报表。

Network security event list
事件列表

事件列表为您提供了所有事件明细列表,例如故障名称,问题IP,目标IP,路由器名称,安全性,攻击时间。您可以在这里通过匹配条件忽略某些事件。也可以忽略一些信任的流。

network security event details
事件明细

事件详情为您提供一个深度的故障分析明细。包括网络,端口,协议,TCP标记等等。点击路由器名称显示映射目标的源IP和应用程序,端口协议等详细信息。您可以将报表导出为PDF文件或使用邮件发送。

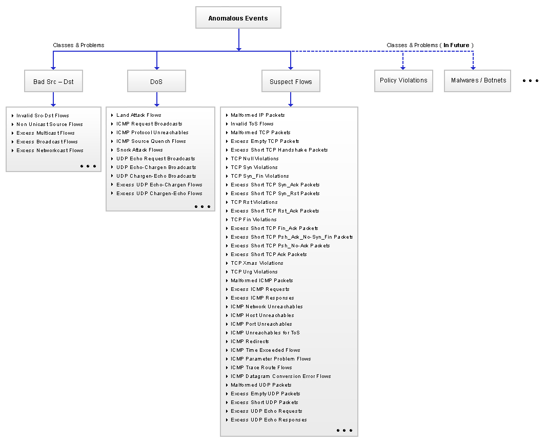
problem taxonomy
故障分类

显示所有分类列表和相关故障。

相关页面: 高级安全分析介绍。

下载30天免费试用版本 | 申请演示

spacer
spacer spacer spacer